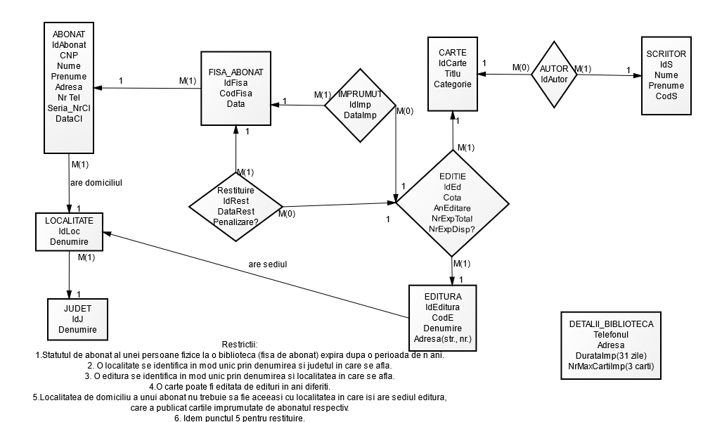
Ex2_Lab02

Public